Dapper Framework - 1.0
Description
This extension provides support for the following:
| Framework | Description |
|---|---|
| Dapper Framework | Dapper is a simple Object Relational Mapper (ORM) for .NET, which is responsible for mapping between database and programming language. Dapper also extends the IDbConnection by providing useful extension methods to query your database. This extension supports the framework CRUD operations and SQL queries. |
| Dapper Plus (i.e. the Nuget repository Z.Dapper.Plus ) | The Dapper Plus (Z.Dapper.Plus) mapper - see https://dapper-plus.net/ and https://www.nuget.org/packages/Z.Dapper.Plus/ allows mapping of the class model (Entity) with the storage model (database) and provides options to perform Bulk Actions. It extends the IDbConnection with high-performance bulk operations like BulkInsert, BulkUpdate, BulkDelete, BulkMerge etc. |
| Dapper.SimpleCRUD | Dapper.SimpleCRUD is a small library that provides simple crud APIs for Dapper. It takes advantage of dynamic programming to make it simple to work with data. |
| Dapper.Contrib | Dapper.Contrib is a NuGet library that extends the IDbConnection interface and adds some generic utility methods to Dapper. It provides methods that allow less code to be written to perform basic CRUD operations. |
| Dapper.SqlBuilder | Dapper.SqlBuilder library provides various methods to build our SQL queries dynamically. It provides various methods like .Select, .Where, .InnerJoin etc. |
| Dapper.FastCrud | Dapper.FastCrud is a fast orm that is built around essential features of the C# 6 / VB 14 which helps in improving the simplicity and maintenance levels of SQL operations. |
| Dapper.FluentMap.Dommel | Dapper.FluentMap.Dommel provide API’s for resolving table and column names. Dapper.FluentMap.Dommel implements certain interfaces of Dommel and uses the configured mapping. |
In what situation should you install this extension?
If your .NET application contains any source code from the frameworks listed above, and you if want to view these object types and their links, then you should install this extension. More specifically the extension will identify:
- “callLink” from C# methods to Dapper Entity Operation objects.
- “callLink” from C# methods to Dapper Sql Query objects.
Technology support
| Item | Version | Supported | Supported Technology | Notes |
|---|---|---|---|---|
| Dapper | 1.40.0 to 2.1.35 | ✅ | C# | see https://www.nuget.org/packages/Dapper |
| Dapper Plus (Z.Dapper.Plus) | up to version 7.5.6 | ✅ | C# | see https://www.nuget.org/packages/Z.Dapper.Plus . |
| Dapper.SimpleCRUD | up to version 2.3.0 | ✅ | C# | see https://www.nuget.org/packages/Dapper.SimpleCRUD/ |
| Dapper.Contrib | up to version 2.0.78 | ✅ | C# | see https://www.nuget.org/packages/Dapper.Contrib/ |
| Dapper.SqlBuilder | up to version 2.0.78 | ✅ | C# | see https://www.nuget.org/packages/Dapper.SqlBuilder/ |
| Dapper.FastCrud | up to version 3.3.2 | ✅ | C# | see https://www.nuget.org/packages/Dapper.FastCrud |
| Dapper.FluentMap.Dommel | up to version 2.0.0 | ✅ | C# | see https://www.nuget.org/packages/Dapper.FluentMap.Dommel |
Function Point, Quality and Sizing support
This extension provides the following support:
- Function Points (transactions): a green tick indicates that OMG Function Point counting and Transaction Risk Index are supported
- Quality and Sizing: a green tick indicates that CAST can measure size and that a minimum set of Quality Rules exist
| Function Points (transactions) | Quality and Sizing |
|---|---|
| ✅ | ❌ |
Download and installation instructions
For .NET applications using Dapper, the extension will be automatically installed. This is in place since October 2023. For upgrade, if the Extension Strategy is not set to Auto Update, you will need to manually install the extension.
What results can you expect?
Objects
| Icon | Type Description | When is this object created? |
|---|---|---|
![]() |
Dapper SQL Query | Created for each SQL query found and resolved in Dapper or Dapper SqlMapper CRUD method call |
![]() |
Dapper Entity | Created and used when CRUD operation is found in the method call |
![]() |
Dapper Entity Operation | Created and used when CRUD operation is performed on Dapper Entity |
![]() |
Dapper Unknown SQL Query | Used when the query could not be resolved |
![]() |
Dapper Unknown Entity | Created and used when the entity could not be resolved |
![]() |
Dapper Unknown Entity Operation | Used when CRUD operation is performed and Entity could not be resolved |
Links
| Link Type | Caller type | Callee type | Methods Supported |
|---|---|---|---|
| callLink | C# Method | Dapper Sql Query | Dapper.SqlMapper APIsDapper.SqlMapper.Query Dapper.SqlMapper.QueryAsync Dapper.SqlMapper.QueryUnbufferedAsync Dapper.SqlMapper.QueryFirst Dapper.SqlMapper.QueryFirstAsync Dapper.SqlMapper.QueryFirstOrDefault Dapper.SqlMapper.QueryFirstOrDefaultAsync Dapper.SqlMapper.QueryMultiple Dapper.SqlMapper.QueryMultipleAsync Dapper.SqlMapper.QuerySingle Dapper.SqlMapper.QuerySingleAsync Dapper.SqlMapper.QuerySingleOrDefault Dapper.SqlMapper.QuerySingleOrDefaultAsync Dapper.SqlMapper.Execute Dapper.SqlMapper.ExecuteAsync Dapper.SqlMapper.ExecuteScalar Dapper.SqlMapper.ExecuteReader Dapper.SqlMapper.ExecuteScalarAsync Dapper.SqlMapper.ExecuteReaderAsync Dapper.SqlBuilder APIsDapper.SqlBuilder.AddTemplate Dapper.SqlBuilder.GroupBy Dapper.SqlBuilder.Having Dapper.SqlBuilder.InnerJoin Dapper.SqlBuilder.Intersect Dapper.SqlBuilder.Join Dapper.SqlBuilder.LeftJoin Dapper.SqlBuilder.OrderBy Dapper.SqlBuilder.OrWhere Dapper.SqlBuilder.RightJoin Dapper.SqlBuilder.Select Dapper.SqlBuilder.Set Dapper.SqlBuilder.Where |
| callLink | C# Method | Dapper Entity Operation | Z.Dapper.Plus.DapperPlusExtensions APIsZ.Dapper.Plus.DapperPlusExtensions.BulkInsert Z.Dapper.Plus.DapperPlusExtensions.BulkInsertAsync Z.Dapper.Plus.DapperPlusExtensions.AlsoBulkInsert Z.Dapper.Plus.DapperPlusExtensions.AlsoBulkInsertAsync Z.Dapper.Plus.DapperPlusExtensions.ThenBulkInsert Z.Dapper.Plus.DapperPlusExtensions.ThenBulkInsertAsync Z.Dapper.Plus.DapperPlusExtensions.SingleInsert Z.Dapper.Plus.DapperPlusExtensions.SingleInsertAsync Z.Dapper.Plus.DapperPlusExtensions.BulkMerge Z.Dapper.Plus.DapperPlusExtensions.BulkMergeAsync Z.Dapper.Plus.DapperPlusExtensions.AlsoBulkMerge Z.Dapper.Plus.DapperPlusExtensions.AlsoBulkMergeAsync Z.Dapper.Plus.DapperPlusExtensions.ThenBulkMerge Z.Dapper.Plus.DapperPlusExtensions.ThenBulkMergeAsync Z.Dapper.Plus.DapperPlusExtensions.SingleMerge Z.Dapper.Plus.DapperPlusExtensions.SingleMergeAsync Z.Dapper.Plus.DapperPlusExtensions.BulkSynchronize Z.Dapper.Plus.DapperPlusExtensions.BulkSynchronizeAsync Z.Dapper.Plus.DapperPlusExtensions.AlsoBulkSynchronize Z.Dapper.Plus.DapperPlusExtensions.AlsoBulkSynchronizeAsync Z.Dapper.Plus.DapperPlusExtensions.ThenBulkSynchronize Z.Dapper.Plus.DapperPlusExtensions.ThenBulkSynchronizeAsync Z.Dapper.Plus.DapperPlusExtensions.SingleSynchronize Z.Dapper.Plus.DapperPlusExtensions.SingleSynchronizeAsync Z.Dapper.Plus.DapperPlusExtensions.BulkUpdate Z.Dapper.Plus.DapperPlusExtensions.BulkUpdateAsync Z.Dapper.Plus.DapperPlusExtensions.AlsoBulkUpdate Z.Dapper.Plus.DapperPlusExtensions.AlsoBulkUpdateAsync Z.Dapper.Plus.DapperPlusExtensions.ThenBulkUpdate Z.Dapper.Plus.DapperPlusExtensions.ThenBulkUpdateAsync Z.Dapper.Plus.DapperPlusExtensions.SingleUpdate Z.Dapper.Plus.DapperPlusExtensions.SingleUpdateAsync Z.Dapper.Plus.DapperPlusExtensions.BulkDelete Z.Dapper.Plus.DapperPlusExtensions.BulkDeleteAsync Z.Dapper.Plus.DapperPlusExtensions.AlsoBulkDelete Z.Dapper.Plus.DapperPlusExtensions.AlsoBulkDeleteAsync Z.Dapper.Plus.DapperPlusExtensions.ThenBulkDelete Z.Dapper.Plus.DapperPlusExtensions.ThenBulkDeleteAsync Z.Dapper.Plus.DapperPlusExtensions.SingleDelete Z.Dapper.Plus.DapperPlusExtensions.SingleDeleteAsync Z.Dapper.Plus.DapperPlusContext APIsZ.Dapper.Plus.DapperPlusContext.BulkInsert Z.Dapper.Plus.DapperPlusContext.BulkInsertAsync Z.Dapper.Plus.DapperPlusContext.SingleInsert Z.Dapper.Plus.DapperPlusContext.SingleInsertAsync Z.Dapper.Plus.DapperPlusContext.BulkMerge Z.Dapper.Plus.DapperPlusContext.BulkMergeAsync Z.Dapper.Plus.DapperPlusContext.SingleMerge Z.Dapper.Plus.DapperPlusContext.SingleMergeAsync Z.Dapper.Plus.DapperPlusContext.BulkSynchronize Z.Dapper.Plus.DapperPlusContext.BulkSynchronizeAsync Z.Dapper.Plus.DapperPlusContext.SingleSynchronize Z.Dapper.Plus.DapperPlusContext.SingleSynchronizeAsync Z.Dapper.Plus.DapperPlusContext.BulkUpdate Z.Dapper.Plus.DapperPlusContext.BulkUpdateAsync Z.Dapper.Plus.DapperPlusContext.SingleUpdate Z.Dapper.Plus.DapperPlusContext.SingleUpdateAsync Z.Dapper.Plus.DapperPlusContext.BulkDelete Z.Dapper.Plus.DapperPlusContext.BulkDeleteAsync Z.Dapper.Plus.DapperPlusContext.SingleDelete Z.Dapper.Plus.DapperPlusContext.SingleDeleteAsync Dapper.SimpleCRUD APIsDapper.SimpleCRUD.DeleteAsync Dapper.SimpleCRUD.DeleteList Dapper.SimpleCRUD.DeleteListAsync Dapper.SimpleCRUD.Get Dapper.SimpleCRUD.GetAsync Dapper.SimpleCRUD.GetList Dapper.SimpleCRUD.GetListAsync Dapper.SimpleCRUD.GetListPaged Dapper.SimpleCRUD.GetListPagedAsync Dapper.SimpleCRUD.RecordCount Dapper.SimpleCRUD.RecordCountAsync Dapper.SimpleCRUD.Insert Dapper.SimpleCRUD.InsertAsync Dapper.SimpleCRUD.Update Dapper.SimpleCRUD.UpdateAsync Dapper.Contrib APIsDapper.Contrib.Extensions.SqlMapperExtensions.Delete Dapper.Contrib.Extensions.SqlMapperExtensions.DeleteAll Dapper.Contrib.Extensions.SqlMapperExtensions.DeleteAllAsync Dapper.Contrib.Extensions.SqlMapperExtensions.DeleteAsync Dapper.Contrib.Extensions.SqlMapperExtensions.Get Dapper.Contrib.Extensions.SqlMapperExtensions.GetAll Dapper.Contrib.Extensions.SqlMapperExtensions.GetAllAsync Dapper.Contrib.Extensions.SqlMapperExtensions.GetAsync Dapper.Contrib.Extensions.SqlMapperExtensions.Insert Dapper.Contrib.Extensions.SqlMapperExtensions.InsertAsync Dapper.Contrib.Extensions.SqlMapperExtensions.Update Dapper.Contrib.Extensions.SqlMapperExtensions.UpdateAsync Dapper.FastCrud APIsDapper.FastCrud.DapperExtensions.BulkDelete Dapper.FastCrud.DapperExtensions.BulkDeleteAsync Dapper.FastCrud.DapperExtensions.BulkUpdate Dapper.FastCrud.DapperExtensions.BulkUpdateAsync Dapper.FastCrud.DapperExtensions.CountAsync Dapper.FastCrud.DapperExtensions.Delete Dapper.FastCrud.DapperExtensions.DeleteAsync Dapper.FastCrud.DapperExtensions.Find Dapper.FastCrud.DapperExtensions.FindAsync Dapper.FastCrud.DapperExtensions.Get Dapper.FastCrud.DapperExtensions.GetAsync Dapper.FastCrud.DapperExtensions.Insert Dapper.FastCrud.DapperExtensions.InsertAsync Dapper.FastCrud.DapperExtensions.Update Dapper.FastCrud.DapperExtensions.UpdateAsync |
| useLink | Dapper Sql Query | Table, View | Created by SQL Analyzer when DDL source files are analyzed |
| callLink | Dapper Sql Query | Procedure | As above |
| useLink | Dapper Entity Operation | Table, View | Created by WBS when DDL source files are analyzed by SQL Analyzer |
| callLink | Dapper Entity Operation | Procedure | As above |
| useLink | Dapper Sql Query | Missing Table | Created by Missing tables and procedures for .Net extension when the object is not analyzed. |
| callLink | Dapper Sql Query | Missing Procedure | As above |
| relyonLink | Dapper Entity | C# Class |
Code Examples
Dapper
Insert Operation1
Insert Operation
private static void AddRecord(var builder)
{
var conn = new SqlConnection(builder.ConnectionString);
int insertedInfo= conn.Execute("INSERT INTO dbo.[Info] VALUES (1140481,'SSE','UK',6)");
var insert_query="INSERT INTO dbo.[Info] VALUES (1140500,'SSE','USA',7)";
int insertedInfo1=conn.Execute(insert_query);
}

Insert Operation2
Insert Operation2
Real caller example
private static void method_calls()
{
var insertQuery= "INSERT INTO dbo.[Users] VALUES (1140481,'Andrew','Tate')";
var updateQuery= "UPDATE dbo.[Users] SET [FirstName] = 'Andrew' WHERE [Id] = 2";
var deleteQuery= "DELETE FROM dbo.[Users] WHERE [ID] = 1140491";
AddRecord(builder,insertQuery);
UpdateRecord(builder,updateQuery);
DeleteRecord(builder,deleteQuery);
}
private static void AddRecord(var builder,var insertQuery)
{
var conn = new SqlConnection(builder.ConnectionString);
int insertedUser= conn.Execute(insertQuery);
Console.WriteLine("'Insert' Inserted Rows: {0}", insertedUser);
int insertedInfo= conn.Execute("INSERT INTO dbo.[Info] VALUES (1140481,'SSE','UK',6)");
var insert_query="INSERT INTO dbo.[Info] VALUES (1140500,'SSE','USA',7)";
int insertedInfo1=conn.Execute(insert_query);
}

Update Operation
Update Operation
private static void UpdateRecord(var builder)
{
var conn = new SqlConnection(builder.ConnectionString);
int affectedRows = conn.Execute("UPDATE dbo.[Users] SET [FirstName] = 'John' WHERE [Id] = 3");
Console.WriteLine("'UPDATE' Affected Rows: {0}", affectedRows);
}

Delete Operation
Delete Operation
private static void DeleteRecord(var builder)
{
var conn = new SqlConnection(builder.ConnectionString);
int deletedRows= conn.Execute("DELETE FROM dbo.[Users] WHERE [ID]=1140481");
Console.WriteLine("'DELETE' Deleted Rows: {0}", DeletedRows);
}

Z.DapperPlus Operations
BulkInsert Operation
BulkInsert Operation
BulkInsert
public static void StepBulkInsert()
{
suppliers.Add( new Supplier() { SupplierName = "BulkInsert", ContactName = "BulkInsert", Products = new List<Product>
{ new Product() {ProductName = "BulkInsert", Unit = "BulkInsert"},new Product() {ProductName = "BulkInsert", Unit = "BulkInsert"} ,new Product() {ProductName = "BulkInsert", Unit = "BulkInsert"} }});
products.Add( new Product() {ProductID=321,ProductName = "BulkInsert", Unit = "BulkInsert",SupplierID=123});
// STEP BULKINSERT
var builder = new SqlConnectionStringBuilder();
using (var connection = new SqlConnection(builder.ConnectionString))
{
connection.BulkInsert(suppliers).ThenForEach(x => x.Products.ForEach(y => y.SupplierID = x.SupplierID)).ThenBulkInsert(x => x.Products);
connection.BulkInsert(products);
}
}

BulkMerge Operation
BulkMerge
BulkMerge
public static void StepBulkMerge()
{
suppliers.Add(new Supplier() { SupplierName = "BulkMerge", ContactName = "BulkMerge", Products = new List<Product>()
{ new Product() { ProductName = "BulkMerge", Unit = "BulkMerge"}, new Product() { ProductName = "BulkMerge" , Unit = "BulkMerge"} , new Product() { ProductName = "BulkMerge", Unit = "BulkMerge" }
}});
suppliers.ForEach(x =>
{
x.SupplierName = "BULKMERGE";
x.Products.ForEach(y => y.ProductName = "BULKMERGE");
});
// STEP BULKMERGE
var builder = new SqlConnectionStringBuilder();
using (var connection = new SqlConnection(builder.ConnectionString))
{
connection.BulkMerge(suppliers).ThenForEach(x => x.Products.ForEach(y => y.SupplierID = x.SupplierID)).ThenBulkMerge(x => x.Products);
}
}

BulkUpdate Operation
BulkUpdate
BulkUpdate
public static void StepBulkUpdate()
{
suppliers.ForEach(x =>
{
x.SupplierName = "BULKUPDATE";
x.Products.ForEach(y => y.ProductName = "BULKUPDATE");
});
// STEP BULKUPDATE
var builder = new SqlConnectionStringBuilder();
using (var connection = new SqlConnection(builder.ConnectionString))
{
connection.BulkUpdate(suppliers, x => x.Products);
}
}

BulkDelete Operation
BulkDelete Operation
BulkDelete
public static void SteBulkDelete()
{
// STEP BULKDELETE
var builder = new SqlConnectionStringBuilder();
using (var connection = new SqlConnection(builder.ConnectionString))
{
connection.BulkDelete(suppliers.SelectMany(x => x.Products)).BulkDelete(suppliers);
}
}

Dapper.SimpleCRUD
Select Operation
Select Operation
Select operation
static void Main(string[] args)
{
DeleteSingleAuthor();
List<Author> authors = GetAllAuthors();
List<Book> books = GetAllBooks();
InsertSingleAuthor();
UpdateSingleBook();
DeleteSingleAuthor();
DeleteMultipleBooks();
}
private static List<Book> GetAllBooks(string category)
{
var builder = new SqlConnectionStringBuilder();
using (var conn= new SqlConnection(builder.ConnectionString))
{
List<Book> books = conn.GetList<Book>(new { Category = category }).ToList();
return books;
}
}

Insert Operation
Insert Operation
Insert Operation
static void Main(string[] args)
{
DeleteSingleAuthor();
List<Author> authors = GetAllAuthors();
List<Book> books = GetAllBooks();
InsertSingleAuthor();
UpdateSingleBook();
DeleteSingleAuthor();
DeleteMultipleBooks();
}
private static void InsertSingleAuthor()
{
var builder = new SqlConnectionStringBuilder();
using (var conn= new SqlConnection(builder.ConnectionString))
{
Author author = new Author()
{
FirstName = "Cokie",
LastName = "Roberts"
};
conn.Insert<Author>(author);
}
}

Update Operation
Update operation
Update operation
static void Main(string[] args)
{
DeleteSingleAuthor();
List<Author> authors = GetAllAuthors();
List<Book> books = GetAllBooks();
InsertSingleAuthor();
UpdateSingleBook();
DeleteSingleAuthor();
DeleteMultipleBooks();
}
private static void UpdateSingleBook()
{
var builder = new SqlConnectionStringBuilder();
using (var conn= new SqlConnection(builder.ConnectionString))
{
Book book = new Book { Id = 1, Title = "Introduction to AI", Category = "Software", AuthorId = 1 };
conn.Update<Book>(book);
}
}

Delete Operation
Delete Operation
Delete Operation
static void Main(string[] args)
{
DeleteSingleAuthor();
List<Author> authors = GetAllAuthors();
List<Book> books = GetAllBooks();
InsertSingleAuthor();
UpdateSingleBook();
DeleteSingleAuthor();
DeleteMultipleBooks();
}
private static void DeleteMultipleBooks()
{
var builder = new SqlConnectionStringBuilder();
using (var conn= new SqlConnection(builder.ConnectionString))
{
conn.DeleteList<Book>("where Id > 3");
}
}

Dapper.Contrib
Insert Operation
Insert Operation
private static void InsertSingleAuthor()
{
var builder = new SqlConnectionStringBuilder();
using (var conn= new SqlConnection(builder.ConnectionString))
{
Author author = new Author()
{
FirstName = "William",
LastName = "Shakespeare"
};
conn.Insert<Author>(author);
}
}

Update Operation
Update Operation
private static void UpdateSingleBook()
{
var builder = new SqlConnectionStringBuilder();
using (var conn= new SqlConnection(builder.ConnectionString))
{
Book book = new Book { Id = 1, Title = "Introduction to AI", Category = "Software", AuthorId = 1 };
conn.Update<Book>(book);
}
}

Select Operation
Select Operation
private static List<Author> GetAllAuthors()
{
var builder = new SqlConnectionStringBuilder();
using ( var conn= new SqlConnection(builder.ConnectionString))
{
List<Author> authors = conn.GetList<Author>().ToList();
return authors;
}
}

Dapper.SqlBuilder
Select Query
Select Query
private static List<Author> GetAuthors()
{
var builder1 = new SqlConnectionStringBuilder();
using (var connection = new SqlConnection(builder1.ConnectionString))
{
var builder = new SqlBuilder();
builder.Select("Id");
builder.Select("FirstName");
builder.Select("LastName");
var builderTemplate = builder.AddTemplate("Select /select/ from Authors");
var authors = connection.Query<Author>(builderTemplate.RawSql).ToList();
return authors;
}
}

InnerJoin Query
InnerJoin Query
private static List<Author> GetAuthorWithBooks()
{
var builder = new SqlBuilder();
builder.Select("*");
builder.InnerJoin("Books on Books.AuthorId=Authors.Id");
var builderTemplate = builder.AddTemplate("Select /select/ from Authors /innerjoin/ ");
var authorDictionary = new Dictionary<int, Author>();
var builder1 = new SqlConnectionStringBuilder();
using (var connection = new SqlConnection(builder1.ConnectionString))
{
var authors = connection.Query<Author, Book, Author>(
builderTemplate.RawSql,
(author, book) =>
{
Author authorEntry;
if (!authorDictionary.TryGetValue(author.Id, out authorEntry))
{
authorEntry = author;
authorEntry.Books = new List<Book>();
authorDictionary.Add(authorEntry.Id, authorEntry);
}
authorEntry.Books.Add(book);
return authorEntry;
},
splitOn: "Id")
.Distinct()
.ToList();
return authors;
}
}
}

Where Query
Where Query
private static Author GetAuthor(int id)
{
var builder1 = new SqlConnectionStringBuilder();
using (var connection = new SqlConnection(builder1.ConnectionString))
{
var builder = new SqlBuilder();
builder.Select("Id");
builder.Select("FirstName");
builder.Select("LastName");
DynamicParameters parameters = new DynamicParameters();
parameters.Add("@MyParam", id, DbType.Int32, ParameterDirection.Input);
builder.Where("Id = @MyParam", parameters);
var builderTemplate = builder.AddTemplate("Select /select/ from Authors /where/ ");
var author = connection.Query<Author>(builderTemplate.RawSql, builderTemplate.Parameters).FirstOrDefault();
return author;
}
}

Dapper.FastCrud
Insert Operation
Insert Operation
Expand source
private static void InsertBook()
{
var builder = new SqlConnectionStringBuilder();
var dbConnection = new SqlConnection(builder.ConnectionString);
dbConnection.Insert(new BookDbEntity() {BookID=324,BookName = "Data Structure",new StudentDbEntity(){FirstName="David", LastName="Roy"} });
}

Update Operation
Update Operation
private static void UpdateStudents()
{
var builder = new SqlConnectionStringBuilder();
var dbConnection = new SqlConnection(builder.ConnectionString);
students.Add(new StudentDbEntity(){StudentId=1140481,FirstName="Ishanya", LastName="Mittal",
new TeacherDbEntity(){OnlineTeacher="Vijay Chabraa", OnlineTeacherId=32 ,ClassroomTeacher="Priyanka Alahawat " ,ClassroomTeacherId=53 }},
new StudentDbEntity(){StudentId=1140491,FirstName="Rachit", LastName="Bansal",
new TeacherDbEntity(){OnlineTeacher="Vijay Chabraa", OnlineTeacherId=32 ,ClassroomTeacher="Priyanka Alahawat " ,ClassroomTeacherId=53 }}
);
dbConnection.BulkUpdate(students);
}

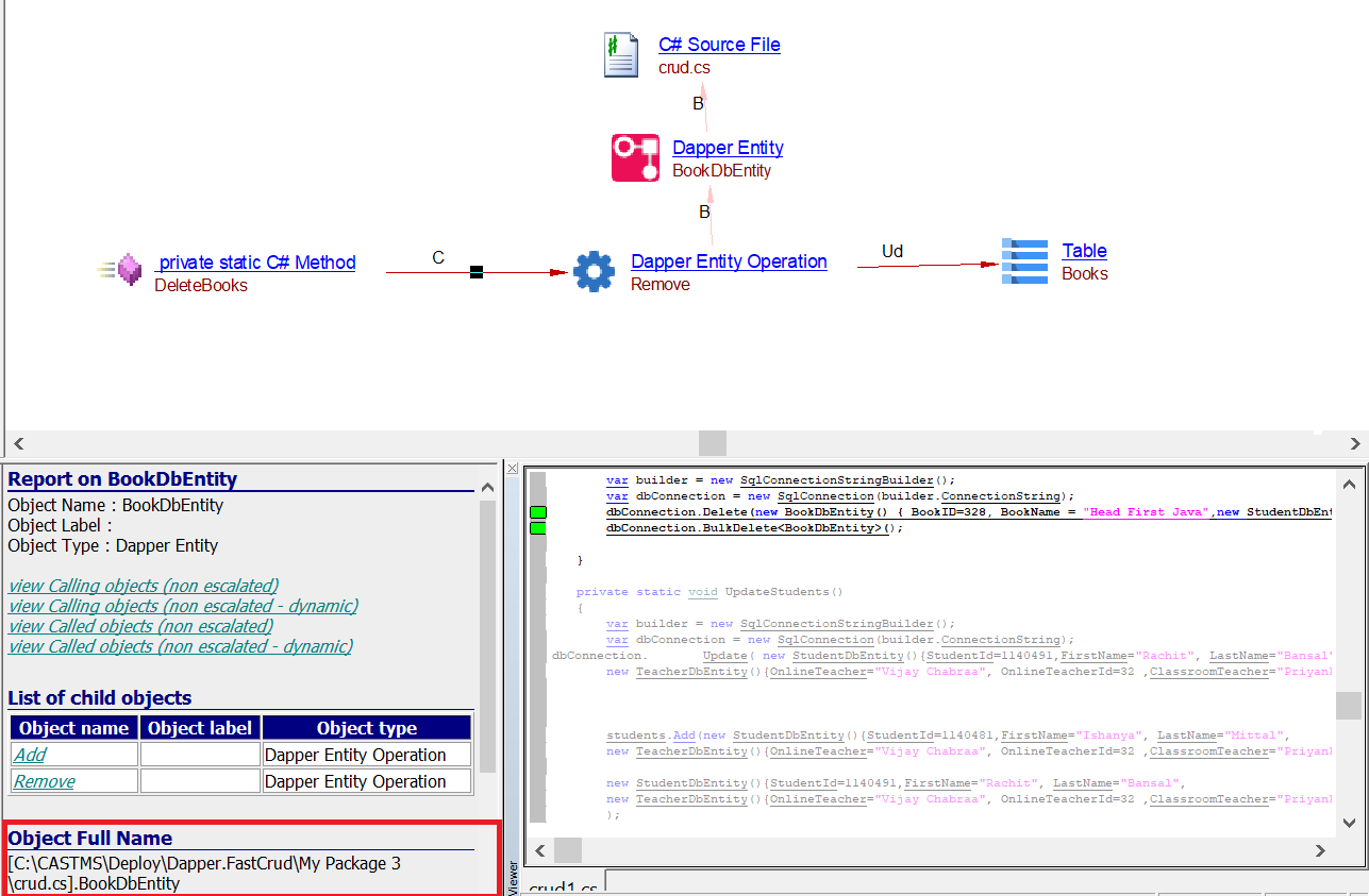
Delete Operation
Delete Operation
private static void DeleteBooks()
{
var builder = new SqlConnectionStringBuilder();
var dbConnection = new SqlConnection(builder.ConnectionString);
dbConnection.Delete(new BookDbEntity() { BookID=328, BookName = "Head First Java",new StudentDbEntity(){FirstName="Ishanya", LastName="Mittal"}});
dbConnection.BulkDelete<BookDbEntity>();
}

Select Operation
Select operation
private static void GetWorkstationInventoryIndex()
{
var queryParams = new {
EmployeeFirstName = "Jane",
EmplopyeeLastName = "Doe",
WorkstationMinInventoryIndex = 5
}
var builder = new SqlConnectionStringBuilder();
var dbConnection = new SqlConnection(builder.ConnectionString);
dbConnection.Find<EmployeeDbEntity>(options => options
.WithAlias("em")
.Include<WorkstationDbEntity>(join => join
.WithAlias("ws")
.On($"{nameof(EmployeeDbEntity.WorkstationId):of em} = {nameof(WorkstationDbEntity.WorkstationId):of ws}")
.MapResults(true)
.Referencing<EmployeeDbEntity>(relationship => relationship
.FromAlias("em")
.FromProperty(employee => employee.Workstation)
.ToProperty(workstation => workstation.Employees))));
}

Dommel
Overriding of table name
Table Name
This class derives from EntityMap<TEntity> and allows you to map an
entity to a database table using the ToTable() method:
Overriding Table Name
public class AuthorMap : DommelEntityMap<TEntity>
{
public AuthorMap()
{
ToTable("tbl_Authors");
// ...
}
}

Limitations
-
Objects will not be created if evaluation fails to resolve the necessary parameter.
-
The set of supported methods is limited to what is documented.





